2008-01-01[n年前へ]
■未知の道が続いている 
久々のできるかな?を書きました。『「海面に写る太陽」の不思議 -初日の出と足元に広がるミステリー-』です。
私たちが眺めている景色には、「たくさんの不思議」が満ち溢れている。私たちの目の前に転がっている小さなミステリーを解決しようと、その未知のものに一歩足を踏み入れた途端、ただひとつの例外もなく、その奥にはさらに未知の大きな世界が続いている。それは、何だか元旦と新年の関係に似ているように思う。元旦になった今日、新しい未知の一年が始まる。私たちの足元から水平線の先へ、未知の道が続いている。
2008-01-02[n年前へ]
■朝日新聞を拡大してみよう 
身の回りにある「色んなものを拡大してみよう」と思い、朝日新聞を眺めていると、下隅に色濃度管理用の色パターンが二種印刷してある。大きな方でも1mm角ほどの大きさで、小さな方はさらにその十分の一ほどの大きさだ。つまり、数百ミクロン弱の大きさだ。朝日新聞のカラー広告はFMスクリーンを使っているということなので、この小さな方のパッチはFMスクリーンで使われる最小ドットなのだろうか。
目の前にあるものを拡大してみれば、その中には不思議なものがたくさん隠れていそうだ。
■モネの絵に見る反射の科学 
『「海面に写る太陽」の不思議 -初日の出と足元に広がるミステリー-』について考えていた頃、モネの「霧の中の太陽」といった絵を眺めて、その写実性に改めて感心させられた。風や潮が水面に波を作り、その波面の傾き分布や屈折・反射の比率を反映して、水面に道のような太陽の反射像ができる。「霧の中の太陽」や「印象・日の出」といったモネの絵には、そんな光が理科の教科書より忠実に描かれている印象さえ受ける
そしてまた、ゴッホの 「ローヌ川の星月夜」を眺めれば、太陽でなく、星空と街の灯りが作る光の道を見ることができる。ここに描かれているのも、水面の法線分布もフレネル反射率の角度依存も、すべて織り込まれた美しい世界だ。
美術館に行くとき、科学館にいくとき、あるいは、街中を歩いているとき、つまり見るものすべては、1ミクロンほどの隙間もなく相互にハイパーリンクされあっているのだろう。目の前の世界を眺め、眺めたところをクリックした途端に別世界へ飛んでいきそうで、少し躊躇して少し心躍る。
2008-01-03[n年前へ]
■サーバ 整理 
新しく作ってみたくなるだろう何かのために、mod_proxy + mod_proxy_balancer + mongrel に変えて、httpサーバ(mongrel)を10個止める。
私の作りが悪すぎて、データ取得部分で時間がかかっている「手書き画像検索+顔合成」のMake up Awards on Rails! "Images" や、「キーワード検索+顔合成」のMake up Awards! "Keywords" をいつか作り直したいなと思いながら眺め直すと、作者がアプリケーションの「画面遷移」や「やりたいことが最初から決まっている・見えているJOB」が苦手なのだなと、今更ながら思う。
■「バベル」 
映画「バベル」は、田舎町にある映画館のレイトショーで観た。142分の上映時間がとても短く感じると同時に、坂本龍一の音楽を聞きながら、数え切れないたくさんのことを考えさせられた。伝え合えない"Discommunication"な世界を観ながら、言葉にならないことを感じた。
I just did something stupid.
同じ世界、少しづつ重なり合う世界で生きているのに、小さなことが大きなズレとなり、そのズレがただひたすらに広がっていく「無常に流れる時間」を描いた映画「バベル」の背後にそびえているのは「バベルの塔」だ。スクリーンに姿を現すわけではないけれど、バベルの塔がいつもスクリーンの向こうに見えている。
Do you want something to eat?
バベルの塔というと、16世紀のフランドル(今のオランダ・ベルギー・フランスの一部)の画家
ピーテル・ブリューゲルが描いたバベルの塔が有名だ。9月11日にテレビ画面に映った映像は、まさにブリューゲルが描くバベルの塔の一枚に描かれた景色のようだった。そんな、世界の大きなできごと、あるいは、身の回りの小さなできごと、どんなサイズのできごとも、こんな「バベル」なことで満ちている。そんな伝わらない言葉がばかりが溢れてる。
初めに言葉があった。 万物は言葉によって成った。 言葉によらずに成ったものはひとつもなかった。
2008-01-04[n年前へ]
■千円札を拡大して見る 
日本銀行の千円札の説明を読むと、千円札の偽造防止技術の一つに「深凹版印刷」があって、「従来のお札よりもインキが表面に盛り上がるように印刷されている」という。そこで眺めてみた。すると、確かに濃緑色のインクが(他の色のインクに比べ)高々と盛り上がって印刷されている。その分、ちょっとインクが乱れて汚い感じにも見える。
■「バベルの塔」と「宗教改革」 
バベルの塔を描いたピーテル・ブリューゲルがネーデルランドに生まれた1525年は、ルターがドイツで宗教革命を始めた7年後だ。ネーデルランドでは新教のカルヴァン派が広まり、ついには旧教国スペインからの弾圧を受ける。そして、ネーデルラントの新教勢力は、旧教の支配から脱するためにオランダ独立戦争を起こす。それが、ブリューゲルが死ぬ一年前だ。そして、その結果ネーデルランドは南北に分裂し、現在に至る。
そんなことが始まった時代、宗教戦争で一つの地方が二つに分かれていく時代にブリューゲルは生きていた。そんな時代を想像しながら、互いに言葉を交すことができなくなり、人々が離れ離れになっていくさまを描いた「バベルの塔」の絵を眺めると、やはり色々考えてしまう。
2008-01-05[n年前へ]
■「タグ」に関するブログ 
「油絵」のブログという感じで、タグ別のブログページを仕立てました。タグ一覧ページから、個別のタグを辿ると、それぞれのブログページへのリンクがあります。「Photoshop」のブログ・「ミステリー」のブログ・「夕暮れ」のブログ・「半神」のブログ・「答え」のブログなど、ひとつの言葉から生まれるたくさんのブログ群、です。
■「宗教革命」と「フェルメール」 
フェルメールはピーテル・ブリューゲルの100年後、新教が主流となったネーデルランド、それ以前のような宗教画を書くことはできない(もしも書いたとしたら「偶像崇拝である」と新教教会から弾劾される)時と場所に生きた。つまり、教会からの宗教画の注文が消え画家たちが路頭に迷い、豊かな市民たちへ肖像画・風景画を描くことを生活の糧にする、そんな時代を生きてた。だから、かどうかは知らないが、フェルメールの描く油絵には、まるでケータイ写真で撮影したような、普通の日常生活が写っている。
この瞬間にケータイを手に持って何かを眺めている人は一体どういう景色を、どんな風に見ているのだろうか。
2008-01-06[n年前へ]
■路線バスで「ローレンツ収縮」!? 
蜜柑畑から青い海を見下ろしたくなって、そんな景色の場所に行ってみたくなって、少し遠くまでランニングに出かけた。「往路」にずいぶん時間がかかってしまったので、「復路」の一部を路線バスに乗った。
ランニングのスピードに比べると、路線バスは宇宙をワープしているように速い。そんな路線バスの一番後ろの席に座り、ケータイのカメラ越しに外の景色を眺めていると、何だか奇妙な感覚に襲われた。
「外の世界が奇妙に歪んでる!?」「普段のランニングの速度に比べて、バスの速度が速いせいで、ローレンツ収縮が起きているのか!?」「ついに相対論的効果・ローレンツ収縮を肉眼で見ているのか!?」と一瞬妄想してしまうような、奇妙な景色がそこには見えていた。
目の前の家はピサの斜塔のように何だか斜めに傾いているし、松林もひしゃげているように見える。まっすぐ立っているはずの電信柱は明らかに斜めに地面に刺さっている。カーブミラーなんか、倒れないのが不思議なくらいの変な角度で設置されている?…何かがおかしい!?
いくら路線バスが速いといっても、相対論的効果が目に見えたりするほど速いわけもない。なぜこんな風に見えるかというと、動画撮影された景色が素早く一方向に移動しているのに対して、ケータイの撮像素子からの(動画撮影時の)値読み出しタイミングに(画素位置ごとに)ズレがあるために、こんな風に見えているに違いない。ここに貼り付けた動画中(撮影時には90度回転した状態で撮影されている)で、撮像素子からの読み出しは画面下方向からされていて、早く動いている近くのものが「画面下部では右に写り」「(読み出し時間が後の)画面上部では左に移り」「その結果斜めに見える」ということだろう。
誰もが手にするケータイのカメラも、ちょっと使う条件を変えただけで、90度撮影する向きを変えただけで、矛盾をきたして奇妙な世界を見せる。そんな入り口が目の前にはたくさん置いてあって、不思議の国のトムキンスのように、私たちを不思議で新鮮な世界に連れて行く。
2008-01-07[n年前へ]
■「加速度センサ」でカメラ制御を切り替えたい!? 
「ケータイで体験できるローレンツ収縮モドキ」は方向性がある。真っ直ぐな棒を動かしてみると、その異方性がよくわかる。ある方向Aでは「棒の太さが変わるだけ」だが、それと90度直交する方向Bでは「棒はグニャグニャ曲がって」見える。
ケータイで実際の景色を撮影するシチュエーションを考えたとき、たいていの物体は縦に長い。そして、それらの物体は左右にしか動かないのが普通だ。歩く人や走る車も、カメラを左右にパンする時の背景のビルや木々も、ほとんどのものが縦に長く左右にしか動かない。ということは、それらの物体に対して、「カメラの向き=ある方向A」になるようにケータイなどのチープなカメラを作ってやれば、「物体がグニャグニャ曲がって」見えることはなくなり、単に「太さが変わるだけ」にすることができる。
しかし、ケータイやデジカメの向きを本来の向きとは違う向きに構えられた場合には、どうすればいいだろうか? …そうだ、今のケータイやデジカメには加速度センサが搭載されていて、ケータイやカメラの向きを検知する製品も多い。だとしたら、その鉛直に対するカメラの方向に応じて、駆動・読み出しの制御を切り替えてやれば、どんな場合でも左右に動く縦長の物体や人に対してGood!な「ある方向A」にすることができそうだ。特許風に言うのなら、「加速度センサを具備した撮像機器の固体撮像素子の駆動方法及び撮像装置」という感じだろうか。
おや?もしかしたら「太さが変わって見える」と「グニャグニャ曲がって見える」では、「グニャグニャ曲がって見える」の方が好ましいと思う人もいるのかもしれない…?
■カシオの最大毎秒1200コマ動画を撮影可能なデジカメ 
カシオが最大1200fpsの高速度撮影デジタルカメラを3月に発売。336×96ピクセル/1,200fps、432×192ピクセル/600fps、512×384ピクセル/300fpsでのハイスピード動画撮影機能を備えるこのカメラのサンプル動画を見ると、これは凄い。まるで、ちょっと前の計測用「高速度カメラ」だ。破裂する水風船や飛び出すクラッカーやシャンパンの栓抜き…見てるだけでも素晴らしく気持ちいい。
2008-01-08[n年前へ]
■「昔の街道」と「はらっぱ」 
特に名所でも何でもない道を歩いているとき、遥か昔の街道や町並みが見えてくることがある。出張先でいつも通らない道を通ったとき、初めての町で景色を眺めているとき、いろんなものをきっかけにして、そんな景色が見えることがある。
そんな風に思うのは、たとえばこんな時だ。道が柔らかく曲がっている。ゆったりと左に右に道が方向を変えている。そんな時は、昔の街道の雰囲気を感じる。そして、そんな時には必ず、その道端のどこかに寺社や祠がある。
なぜだろう、昔の街道は定規で引いたような直線じゃない。いつも滑らかに傾斜し続けている。そんな感じがする。…そんなことを思いながら朝の道を歩いていると、「はらっぱ」を見つけた。「はらっぱ」なんて、久しぶりに見たような気がする。昔の街道沿いのはらっぱのてっぺんには、一体何があるんだろう?
蛇行する
川には蛇行の理由あり
急げばいいって
もんじゃないよと
俵万智『チョコレート革命』
2008-01-09[n年前へ]
■チューインガムで誰でもできる「物理法則に反する!?超自然現象!?」 
誰でもできる超自然現象を目にすることができる!?楽しく不思議な遊びを思いついた。どこにでも手に入るモノで、誰でも簡単にすることができて、そして、見ればとても不思議な気持ちになることができる遊びだ。
チューインガムを取り出す。もちろん、チューインガムが手元にない人は、100円玉を持ってコンビニに行って、安いガムを買ってみる。そして、「チューインガムの巻紙を外し、対角線を軽く折った上で、なだらかに丸く・弓形に曲げる。準備はこれがすべてだ。10秒あれば、お釣りがくるくらいの簡単な準備である。そして、「ある方向」にそのガムを回してみる。…すると、そこには信じられない「不思議な超自然現象」が出現しているはずだ。回したチューインガムが止まった…と思うと、なぜかいきなり反転して回転し出すのである。まるで、物理法則に反している!? 何で勝手に反転しだすの!? 角運動量って保存されるんじゃなかったの…!?と思ってしまうような「超自然現象」を、簡単に目の前で起こすことができるのである。
目の前にある普通のもので、こんな風に不思議に見えるものを作り出すことができるのは、何だかとても楽しい(この現象がどのように生じているのか知りたい人は「ラトルバック"Rattleback"」というキーワードで文献を調べてみると楽しいと思います。また、ラトルバックが逆転する瞬間のスローモーション映像も撮影しました)。
2008-01-10[n年前へ]
■「ビジュアル言語」 
グラフィカルな表現でプログラムを表現しようという「ビジュアル言語」の話を読んだ。この記事を読んで、ふと思い出したことがあった。
計測・制御などをする場合、National InstrumentsのLabVIEWや、CYBERNETのSimulinkといったツールを使うことが多いように思う。いずれも、(基本的には)アイコンをワイヤー(線)で結ぶ「ビジュアル言語」である。少し前の実験系の理系学生であれば、誰でも98BASICでGP-IBを操作するプログラムを書かざるをえなかったように思うけれど、現在では、そういった場合に使われるツール群がLabVIEWやSimulinkといった辺りに移行しているように感じる。LabVIEWやSimulinkをPC BOX上で動かして計測や制御を行った上で、さらにはFPGAやASICにしてしまう、ということもある。
こういった「ビジュアル言語」を触り始めたとき、苦手だったことの一つが、「どこから実行されるのかわからない」「どこから眺めて行けば・理解すれば良いのかわからない」ということだった。そして、しばらくそういうツールを使ってから、ようやく気づいたのが「どこからも実行されている」ことを理解していないとダメなんだな、ということだった。「あらゆる箇所で並列計算が行われている」と普通に思えばよいのだな、ということだった。
VHDLなどのハードウェア記述言語では、基本的に、すべての部分が同時に動作する。行番号順に実行されたりするわけではない。そういうことは回路図という「ビジュアル言語」を見たら当然のように理解できるかもしれないが、そういったことはVHDLを見ただけではわかりにくい。どうしても、上から順番に実行されるような感覚で読んでしまう。最初の頃には、そういう感覚でLabVIEWやSimulinkのダイアグラムを眺めていたので、「どこから実行されるのかわからなくてイヤ」と感じいてたように思う。
もう一つ、画像処理に「ビジュアル言語」が向くだろうか。私が素人だからかもしれないが、そうは思えない気がする。
■ラトルバックが逆転する瞬間のスローモーション映像 
チューインガムで誰でもできる「物理法則に反する!?超自然現象!?」の「ラトルバック」が逆転回転し始める瞬間をハンディカムで高速度撮影してみました。軽く折ったチューインガムを軽く回転させると、なぜかブルブル震え始めて、そしていきなり逆回転しだす瞬間の映像です。動き方を眺めていると、そのメカニズムを感覚的に理解することができるかも…?
2008-01-11[n年前へ]
■「仮装大賞版」人間ラトルバック 
チューインガムで、回転させた方向と逆方向に回り始める「ラトルバック」を作ったが、これを人間でやったら、どうなるだろうか?つまり、欽ちゃんの「仮装大賞版」人間ラトルバックである。腹筋の力で、足を上げ・頭を上げて、足とねじり・腕と首を逆方向に捻るポーズをとるのである。そして、誰かに(そのポーズをとり続けているあなたの体を)「力いっぱい回してもらう」のだ。
上手くいけば、回りだしたあなたの体が、揺れ始めた次の瞬間、逆方向に回りだすはずだ。きっと、その瞬間、ラトルバックの動作原理を自らの体で体感できるはずだ。「なるほど、こういう風に動きが変わっていくのか」と、イヤでも理解することができるはずだ。
しかも、腹筋も鍛えることができるし、ダイエットにもきっと役に立つに違いない。もしかしたら、ブレイクダンス業界にも超科学を応用した「新たな回転技」を登場させることだってできるかもしれない。藤崎マーケットあたりがやってくれたらうれしい。
2008-01-12[n年前へ]
■プルフリッヒ効果で飛び出すラトルバック立体動画 
ラトルバックが逆転する瞬間のスローモーション映は、立体動画として眺めることができます。片目だけサングラスをかけて、ラトルバック動画を眺めるとプルフリッヒ効果(錯視)"The Pulfrich Illusion"により、チューインガムが逆回転し始める瞬間から、ガムが立体的に見えてきます。平面的なディスプレイからガムが奥へ前へ飛び出して回る姿が見えてきます。
片目だけサングラスやフィルターをかけて動画を眺めても良いですし、100円ショップでサングラスを買って、上のような片目サングラスを作って眺めてみても面白いと思います。そして、他の動画も眺めてみれば、立体的に見えるものがたくさんあるかもしれません。
■マギー司郎のコトバ 
マギー司郎の「生きているだけでだいたいOK」という本の中で語られる言葉を読む。
コンプレックスのある人ほど、人の痛みとかに優しいし、相手の気づかいもよく見えるんだよね。でも、完璧に近い人には、そういうものが見えてないもんね。どこか欠けてる人の方が強いんだよ。弱さの強さだよね。だから、欠点はあっていいんだよ。
マギー司郎 「生きているだけでだいたいOK」
「弱者」のブログと「強者」のブログを読む。同じように、「弱い人」のブログと「強い人」のブログ も読む。一つのキーワードで繋がる日記から、たくさんのが見えてくる。色んなことを思い出す。
あの日描いた未来とは 何か少し違ってるけど
斉藤和義 「真夜中のプール」
2008-01-13[n年前へ]
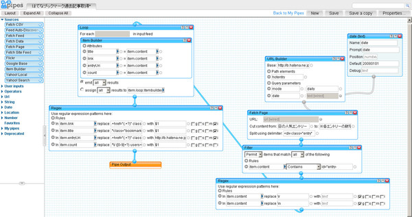
■Yahoo! pipesで作るはてなブックマーク過去記事取得パイプ 
Yahoo! pipesで「はてなブックマーク過去記事取得モジュール」を作ってみました。(pipeの一つとして使うのではなく)直にアクセスする場合のURLは、JSON/
RSSという具合です。
■「誰にでもできる情報の見分け方」 
仲畑貴志の「コピーの全部」を読んだ。本の後半に収められているエッセイ集が、新鮮だった。思わず記憶が蘇えるヒットしたコピー文も懐かしかったけれど、初めて読む氏のエッセイが、心に残った。
情報社会などと言われだして、もうずいぶんの時が過ぎた。けれど、ホントに必要な情報、役立つ情報、心に届く情報はそう多くはない。
近頃、僕は、情報との接し方について面白いことを発見した。一、二年、古い情報を、今読む。経済動向も、トレンド情報も、景気予測も、どれもこれも「オミゴト」と言えるものは、ほとんどないに等しい。
…従来なら捨て去っていた新聞や雑誌を取り置いて、あなたも評論家の予測を採点してみてください。言いっぱなしの書きっぱなしで、一切結果に触れず、ただ僕たちの心を騒がくして行くだけのセンモンカが、すぐに発見できる。
仲畑貴志「誰にでもできる情報の見分け方」(P.244)
■はてなブックマーク年表 
はてなブックマークが始まった2005年2月から2008年1月までの「はてなブックマーク年表(Timeline)」を作ってみました。マウスで掴んでスクロールさせても良いですし、左右のカーソルキーで動かすのも楽かもしれません。動作イメージは下の画像のようになります。
「はてなブックマークの毎日のトップ記事をまとめたもの」というはてぶトップを見て、こういったものを年表形式で眺めてみたいと思い、Yahoo! pipesで作ったはてなブックマーク過去記事取得パイプを使って作成したデータをSMILE::Timelineで表示しています。
2008-01-14[n年前へ]
■「逆上がり」をできるようにするための「逆上がり補助台」 
曇り空の下の小学校のグランドを眺めた。すると、小さな滑り台のようなものが置いてある。あれは、一体なんだろう?鉄棒の近くに置かれているから、きっと「逆上がり」の練習に使うためのものなんだろう。帰ってから調べてみると、やはり「逆上がり」をできるようにするための「逆上がり補助台」というものがあるようだ。
逆上がりがなかなかできない子でも、こんな道具を使えば少しづつ自然にできるようになるのだろうか。
2008-01-15[n年前へ]
■「れる」言葉のヒミツ 
「逆上がりが”できる”」という言葉を打っているとき、ふと「ずっと感じてたこと」「そんな風に感じていた悩みが氷解したこと」を思い出した。
遥か昔、「海が見られる」なんていうコトバを口にして、あるいはそんな文字を原稿用紙に書いて怒られ続けた覚えがある。「海が何かに見られている」”受動”の意味なのか、「海を見ることができる」”可能”な意味なのかはっきりしないと言われ、そんな言葉の違い・区別がわからなくて、戸惑い・言葉に詰まっていた覚えもある。そんな言葉の違い・区別がわからないという悩みが、少し前まで、ずっと残っていた。
もし、「人に思われる」と使えば「れる」は受身を表し、「出来るだろうと思われる」と使えば、「れる」は自発を表し、「宇宙旅行は五年以内に可能だとも思われる」という場合は、可能を表すものだと見ることもできる。
大野晋の「日本語の年輪」(新潮文庫)を読んでいたとき、に書かれていた一節を読んで、そんな受動とか可能の間の戸惑いが氷解した。
しかし、この受身・自発・可能は、ばらばらに成立したものでなく、その根源的な意味があり、その根源の意味から分かれて、それらの区別を表すようになったのである。では、その根源の意味は何かといえば、「自然とそうなる」ということである。私たちが無意識のうちに浸っている日本の文化では、受身も可能も、そして自発も、元来同じものだったのだ。「自分からしようと思ってすること」「他のものからされること」「何かが成し遂げられること」そういったものは、すべて同じ事象だと捉えられていたという事実を知ると、言葉を使う時の自分の中の迷いが理解できるような気がする。
だいたい「できる」とは、今は、可能を表現する言葉であるが、もともとこれは、人間が力をふるって物事を作り上げてゆくという考え方から成り立った言葉ではない。人力を借りずに、自然の力によって「出(い)で来(く)る」「出来(でく)る」から変じて「出来る」となったものである。「できるかな?」というタイトルで、雑文を書く時も、やはり、そんな受身と自発と可能の違いがよくわからなくなる。けれど、それが自分たちの土壌の上で同じものだと意識すると、何だか目の前の霧が晴れたようにな気持ちになれる。「気持ちになれる」の「なれる」が、果たして受身・自発・可能のどれかは、やはり今でもわからないけれど、それはそれでいいのだ、と思うことができるようになった。
2008-01-16[n年前へ]
■「七味唐辛子」を見てみよう 
七味唐辛子には、麻の実や芥子の実が入っている。学生時代、「七味唐辛子を買って、楊枝で実を集めタバコに詰めて吸うとトリップできる」という話を聞いたことがある。トリップできると言っても、どの七味唐辛子でもOKというわけではなく「○×」という商品でないとダメだ、などと妙に具体的なウワサだった。
それはさておき、七味唐辛子をきちんと眺めたことはないような気がする…と思い、七味唐辛子を拡大して眺めてみた。拡大写真を撮ってみると、麻の実の周りに、細かく砕かれた赤唐辛子や黒ゴマがたくさん付いている。素人目にも、「七味」の分散状態は実に均等であるように見える。
ところで、この写真はS&Bの「七味唐辛子」だ。じっくり眺めているうちに、この七味は赤唐辛子の量がとても多いような気がしてきた。今度、他の七味唐辛子も拡大して眺めてみることにしよう。
2008-01-17[n年前へ]
■老舗「七味家」の七味唐辛子を見てみよう 
七味唐辛子の「七味」といっても、その七種類の原料には色々あるらしい。そこで、今日は明暦年間に創業されたという、京都・清水寺門前の老舗「七味家」の七味唐辛子をじっくり見てみた。すると、ずいぶんと色合いも内容も違うような気がする。赤というより薄緑がかった茶色で、S&Bの「七味唐辛子」と比べると、実に山椒の味が強い。舌にピリピリくる。
七味家の七味唐辛子ならうなぎにふりかけても、とても美味しそうだ。けれど、関東の鉄道ホームの立ち食いそばに振りかけるには、物足りないような気がする。他の七味唐辛子は一体どんな原料で、どんな味や香りなんだろうか。
2008-01-18[n年前へ]
■「冷光ちゃん」と「ソケット君」と擬人化ネーミング 
「変な?部品を作っている会社です」をキャッチフレーズにしている電子部品会社がある。何だか、面白い。
「冷光ちゃん」と「ソケット君」なんていうネーミングの商品もある。それにしても、技術屋・製造業が考えた商品名・ツール名には、ネーミング・センスが良いとは言い難い「○×くん」「○△ちゃん」が多い。これは一体どうしてなのだろう。なぜ、名前で擬人化することが多いのだろうか。
■ウルフルズ「ええねん」 
なんでもそうやと思うけど、自信ある部分とまったく駄目な部分ていうのと両方持ってんと、ちゃんとした“ものづくり”は出来へんと思う。小さい世界におると見失いがちで、常に恐怖感と闘っとかんと進歩ないし。
ジョン.B.チョッパー
2008-01-19[n年前へ]
■伊藤正雄 「論文の作法」箇条書き 
丸谷才一編集の「恋文から論文まで - 日本語で生きる・3 -」(福武書店)が面白かった。この本には、さまざまな題材の文章が集められていて、純粋に「その題材に関する文章」として読んでも面白いし、それを「文章の書き方教本」として読むことも容易にできる本だ。
この「恋文から論文まで」に収録されている、国文学者である伊藤正雄が書いた「論文の作法」がとても簡易でわかりやすかった。そこで、自分用に要約文を写した。
書くことは、自分の思想を明確にし、豊富にする最大の手段である。自分の文章に絶対の責任を持つこと、自分の思うことを誤解なく人に伝える親切心と苦心、これが貴重なのだ。
- 冗長な長編よりも、簡潔で充実した短編を心がける。
- どんな短い文章でも、短いなりにちゃんとした使命がある。短くて、しかもその使命がハッキリ果たされた文章ほど名文である。
- 題意にあまり関係しないことは、思い切って切り捨てる。
- 他人の引用が多過ぎないようにする。
- 難しい言葉を使わず、やさしい表現を心がける。
- 平明達意は文章の極意である。
- むずかしいことを追求していった最後のエッセンスは、案外、やさしいことに落ちつくんじゃないか。そして、そこに行き着くのは。心の素直な人でなくてはダメじゃないか。
- 真の名文とは、最も個性的な意見を、最も平易な言葉で、最も正確に表現したものに他ならない。
- ところどころに、見出しをつける。
- 文章の段落をよく考えて、妥当なところで行を改める。
- 句読点を正しくつける。
- カッコなどの符号を使いわかりやすくする。
- センテンスはなるべく短くする。
- 「用語の言い換え」により、用語の反復による字面の単調化を避ける。
- センテンスの結びに変化をつける。
- 推敲の時間を惜しまない。
すべて文章は、他人の貴重な時間と労力とを費やして読んでもらうものなのだから、できるだけ読みやすく書くというエチケットとサービス精神とを忘れてはならぬ。
2008-01-20[n年前へ]
■『「暮らしの手帖」の料理記事』の作り方 
丸谷才一編集の「恋文から論文まで - 日本語で生きる・3 -」(福武書店)に収録されている文章と言えば、小榑雅章が書いた『「暮らしの手帖」の料理記事』も新鮮だった。
暮らしの手帖の料理記事は、まず専門の料理人に実際に作ってもらう。その際、編集部員が傍らで材料や分量、調理の具合などを見聞きして、記事に仕立てる。つぎにその記事を手本にして別の記者が試作する。記事通りに出来るかどうかチェックするわけだ。編集長の花森安治の指揮のもとで、こうやって記事を作り上げ続けた結果、「暮らしの手帖の料理記事は、書いてあるとおりやると、ちゃんと出来る」という評価が定まった、という。
■「海」と「椅子」 
冬の田舎の海沿いには、こどもと中国人しかいない。春から秋までの間は、こどもと中国人に加えて、カップルと年老いた人たちもいる。
田舎道では、色んな「椅子」がそこらかしこに置いてある。寒くない季節には、年をとった人たちが、いつもその椅子に座り、目の前の景色をずっと眺めている。中学生や中国人が、自転車に乗って、椅子の前を風のように通り過ぎていく。
空から地上を照らす太陽は一時間に15度ほど動く。太陽が地面に形作る影は、正確な日時計となって、ただただ流れる時間を示している。
椅子の前を、自転車に乗った人や、木々や、防波堤の影だけが動いていく。
2008-01-21[n年前へ]
■「水に濡れた白服が透ける理由」と「白色顔料の歴史」 
「なぜ白い服は水に濡れるだけであんなにも透けるようになるのか考えてみた」という日記を読んだ。着目点は素晴らしいのだけれど、残念ながら正解には辿りつけていなかった。リンク先に書いてある考察通りであれば、正面から眺めた白服はスケスケの透明に見えてしまうことになる。しかし、現実にはそうではない。
まず、白服が透けずに「白色・照明光色」に見える理由は、白服を形作る「繊維」と「空気」の屈折率が異なることにより、白い服(を形作る繊維)の中に進入した光が散乱し、(その下に到達せずに)白服から出てくる光が多くなるからである。繊維と空気では、屈折率が1.5程度と1.0と大きく異なるため、繊維・空気の境界で光が反射・屈折を繰り返すのだ。
しかし、白い服が水に濡れたときには、状況が異なってくる。水の屈折率が1.3強であるため、繊維と水の間の屈折率差が小さくなり、繊維と空気の間で反射・屈折があまり生じなくなってくる。その結果、照明光が白い服をそのまま通過して、服の下に到達・反射した後に、また白い服を透けて外に出てくる…ということになる。
だから、屈折率が1.5程度であるサラダオイル、つまり繊維と同じ程度の屈折率の液体を白い服に振りかけてみれば、白い服がスケスケ透明服に大変身してしまうことになる。だから、そうなっては困る白い水着などでは、繊維を中空にすることで、水に水着が浸かっても繊維中に空気と繊維の境界が保持されることで光を散乱させたり、あるいは、水より屈折率がさらに高い白色顔料を繊維中に混ぜることで、光が繊維中で散乱するように工夫するのである。
ところで、たとえば油絵を考えたとき、顔料は油に包まれていることになる。青や赤といった「色をつけるための顔料」ならば、必ずしも顔料と油の間で反射・散乱などは生じなくても良い。それどころか、顔料と油の屈折率が近いほうが都合が良いことが多い。そこで、顔料を包み込む媒体として、(色顔料と同じ程度の)屈折率が高いものが徐々に使われるようになった。
しかし、白色顔料の立場から考えてみると、これはマズイ事態である。なにしろ、顔料と油の間で反射・散乱を繰り返さなければ、「白色」が生じないからである。そういうわけで、ずっと昔には屈折率1.5程度の白色顔料も使われていたが、現在では屈折率が2.7ほどもある酸化チタンなどが白色顔料として使われることが多い。
…というのが、「水に濡れた白服が透ける理由」から「白色顔料の歴史」も透けて見えてくる、という話である。ふと目にする色々なものは、すべて繋がっている…という、そんな話だ。残念ながら、水に濡れた白服を目にしたことはないのだが。
■「ちりとてちん」と「臭豆腐」 
「ちりとてちん」に出てくる人物はみな小さい、せこい、しょうもない人間だ。落語に出てくる人間は皆そうだ。おかしな人間が一生懸命生きている。
徒然亭草々 「ちりとてちん」
少女マンガ風に話が流れるNHK朝の連続テレビ小説「ちりとてちん」が、なかなか面白い。この「ちりとてちん」というタイトルは、暑い盛りに「腐った豆腐を情けない男に食べさせる落語」からとられている。この「ちりとてちん」に瓜二つな料理に「臭豆腐」というものがある。臭豆腐は、発酵汁に豆腐を漬け込んだものである。臭豆腐は、腐った豆腐ではないのだけれど、表面に薄緑色のカビが生えた豆腐状のものが強烈に「臭い」を放つ、というとんでもない食べ物である。以前、「料理の科学」を考えるために(通信販売で手に入れた臭豆腐を)食べたことがある。食べようとする瞬間に臭いだけでなく、食べたあともその匂いが意図せず鼻の奥に蘇る…という思わずポロリ涙がこぼれてくる「リアクション芸人養成ギブス」のような匂いだった。
情けなくてもええねん
苦い涙もええねん
ポロリこぼれてええねん
ちょっと休めばええねん
フッと笑えばええねん
意味が無くてもええねん
それでええねん
それだけでええねん
トータス松本 「ええねん」
2008-01-22[n年前へ]
■落語に「オチ」がある理由 
サゲ(オチ)…というものは一種のぶちこわし作業なのです。さまざまのテクニックを使って本当らしく喋り、サゲでどんでん返しをくらわせて「これは嘘ですよ、おどけ話ですよ」という形をとるのが落語なのです。「落語の言語学」(野村雅昭 平凡社選書)を読み、一番新鮮に感じたのが「落語にはなぜオチがあるのか」という章だった。それまでに語られた話がストンと落ちて、その瞬間「語(かた)り」が実は「騙(かた)り」であることが明らかにされる「オチ(サゲ)」が存在しなければならない理由に、不思議に魅力を感じた。
三代目 桂米朝「落語と私」
「(落語の原名である)落とし噺」は本来おろかものや弱者の話である。おろかな言動や弱者ゆえの行為を、普通の人間が高所からながめることでワライが成立する。だから、そのままで終わったのでは後味が悪い。そこで、それがウソであったというタネアカシが必要となる。
野村雅昭 「落語の言語学」
2008-01-23[n年前へ]
■落語の「人情噺」にオチ(サゲ)がない理由 
落語の原名である「落とし噺」に「オチ」がある一方、落語の「人情噺」は多くの場合、オチ(サゲ)がない。その理由を「落語の言語学」(野村雅昭 平凡社選書)はこう書く。
人情噺の終わりでは、(中略)聞き手はほっとする。それが全部作りごとだったとしても、聴衆はそれが事実であることを信じたいのであり、わざわざ種明かしされることを望みをしない。
NHK朝の連続テレビ小説「ちりとてちん」が、「立ち切れ線香」に入った。立ち切れ線香は人情噺だけれど、これ以上ないくらい悲しく、複雑であると同時に短く澄んだオチで、日常に戻る。
「わしの好きな唄、何で終いまで弾いてくれんのやろ?」「三味線弾かしません」言葉を、「芸者としてさまざまなものに縛られているから、三味線を(弾きたいけれど)弾けない」と聞いても良いし、日本語の「可能・受身・自発」は繋がっていて、決して分けることができない同一のものだ、とする聞き方もあるだろう。「線香が、立ち切りました」と繋がるというオチ、その関西弁を眺め直してみても、また深く感じることができる。たくさんの混じり合っているものを、味わいのもよい。
「もうなんぼ言うたかて、小糸、三味線弾かしません」
「何でやねん?」
「お仏壇の線香が、ちょうど立ち切りました」
2008-01-24[n年前へ]
2008-01-25[n年前へ]
■「泪橋」と「思川」 
「泪橋(なみだばし)」といえば、ボクシング漫画「あしたのジョー」の舞台となった場所だ。東京都北区王子の王子神社と南の飛鳥山の間から、石神井川の水をせき止め東へ流した石神井用水(音無川)が、王子→田端→西日暮里→日暮里と流れ、三ノ輪まできたところで流れが分かれ、その一つが思川として隅田川に白髯橋付近で注ぐ。その思川にかかっていた橋が「泪橋」だ。
泪橋という名前にはこんな由来がある。
浅草方面から来てこの水路にかけられた橋を渡ると、そこには当時「仕置場」と呼ばれた千住小塚原の処刑場がありました(今の回向院あたり)。処刑場に運ばれる囚人達がもう二度と戻ることのできないこの橋で、皆、泪を流したとも、見送りの人たちとここで泪で別れた、とも言われ、この橋が囚人達が「娑婆」と最期の別れを告げる場所となっていたようでした。このような成り行きで、この橋が「泪橋」と呼ばれるようになったのだそうです。
思川は荒川区と台東区の区境となっている。しかし、思川を見ることは、今はもうできない。思川の水の流れの上に「明治通り」が作られたからだ。泪橋も、現在では明治通りの上に掲げられた交差点の名前「泪橋」に姿を変えている。
冒頭の「あしたのジョーの一こま」を見たとき、ふと、あしたのジョーの「丹下拳闘クラブ」が思川の千住小塚原の処刑場側の橋下にあったことに気がついた。つまり、思川の「浅草と反対側の川辺」に丹下拳闘クラブが建てられていた、ということである。
ジョーが「あっ…」と叫び丹下拳闘クラブを見つけるシーンで、川の水は右から左に流れている。川の流れが「右から左に流れている」と見える理由はいくつかある。その中で一番大きな理由は、「漫画ではあらゆる”流れ”は右→左に進む」というルールである。ストーリーも読者の視線もすべてが右から左に流れる中では、描かれた思川も右から左に流れていると見るのが自然だ。思川は西から東に向かい隅田川に注ぐから、丹下拳闘クラブは、思川の北、かつての仕置場側にあったことがわかる。鑑別所・少年院を経て、浅草の山谷のドヤ街近くで練習をする「あしたのジョー」は、思川(おもいがわ)の仕置場側にいる。そして思川を越え泪橋を渡る。
「あしたのジョー」と、「娑婆」と「仕置場」の間に架けられた「泪橋」を渡る人たちを重ね眺めてみる。横断歩道に姿を変えた泪橋の交差点を眺め、道の下の思川を歩いて渡る人たちを見る。「思い(おもい)」と名づけられた川の上にかかる泪橋を渡る人を見る。
2008-01-26[n年前へ]
■江戸時代の地図で見る「泪橋」 
「泪橋」と「思川」を江戸時代の地図で眺めてみる。今の東京が、昔の海や川や沼の上に浮いていることがよくわかる。大きく姿を変えている場所もあれば、変わっていない神社や池もある。
2008-01-28[n年前へ]
■「(いかにも)微分方程式」から「カルマンフィルタ」までのラクガキ 
本屋で理工系の棚を眺めてみると、制御工学の書籍がたくさん出版されている。その半分くらいは「Matlabによる○×制御工学」というような感じだ。手にとってみると、数式が滝のように流れていて、難しくて話の流れを終えない。最後は結局Matlabコマンド一発で済ませるなら、数式追いかけたくないような…流し読みしたいような…と考えて、ふとわれに返りカナシイ気分になりながら、「(いかにも)微分方程式」から「カルマンフィルタ」までのラクガキを下敷きに描く。
2008-01-29[n年前へ]
■"We have learned to live with this stupidity" 
1925年に生まれた 菊池誠が1990年に書いたのが「若きエンジニアへの手紙」(ダイヤモンド社)だ。65才になった半導体研究者の著者が、若きエンジニアに対し、真摯に優しく語りかけるように言葉を重ねた本だ。時が過ぎて、企業の中央研究所や大学の姿が変わっていったことを考えれば、この「エンジニア」という言葉は、今では、もう少し「研究者」寄りととらえた方が良いかもしれない。
この本はとても良かった。「若きエンジニア」という部分で、手に取ることをためらう中年エンジニアや研究者もいるかもしれないけれど、65才になった優れた著者が言う「若き」なのだから、どんな年齢でも、恥らわずに手にとって読んでみるといいような気がする。
たくさんの文章をメモしたけれど、20ページ目にある「トランジスタの父」ショックレーの論文の一部をここに書き写そう。
“What I say about myself-and I am sure most creative people would say the same thing is that, when we look at how long it took us to get certain ideas, we are impressed with how dumb we were- on how long it took us, and how stupid we were. But We have learned to live with this stupidity, and to find from it what relationships we should have seen in the first place. This recongnition that we aren't perfect but that persistence pays is a very important factor, I think, in giving one the "will to think"-you don't need to worry so much about the mistakes you make.
2008-01-30[n年前へ]
■「ひかへん」v.s.「ひけへん」アンケート 
「立ち切れ線香」の「三味線弾かしません」のニュアンスをどんな感じに聞くかを知りたくなって、アンケートをしてみた。聞いてみたのは大阪人1人と京都人2人、答えは少しづつ違うけれど、やっぱり、似たような結果でもあった。下に貼り付けたのが、その3人のアンケート結果だ。「ひけへん」は「不可能な事実(と表裏一体の残念さ)」で「ひかへん」は「意思と事実が混じり合ったようす」だ。
「わしの好きな唄、何で終いまで弾いてくれんのやろ?」
「もうなんぼ言うたかて、小糸、三味線弾かしません」
こんなアンケート結果を目にすると、「立ち切れ線香」には「三味線弾かしません」こそがピタリとはまるように見えてくる。朱色と藍色が複雑に混じり合う夕暮れの空のように、事実と意思が複雑に混じりあった言葉で、緞帳が下ろされる方がふさわしいような気がしてくる。
たくさんの混じり合っているものを、味わいのもよい。
2008-01-31[n年前へ]
■微分方程式とラプラス変換のラクガキ 
「(いかにも)微分方程式」から「カルマンフィルタ」までのラクガキでは、微分方程式→状態空間制御の方しか描かなかった。だから、微分方程式→ラプラス変換→伝達関数の方もラクガキしてみることにした(描きかけ)。
私たちが眺めている景色には、「たくさんの不思議」が満ち溢れている。私たちの目の前に転がっている小さなミステリーを解決しようと、その未知のものに一歩足を踏み入れた途端、ただひとつの例外もなく、その奥にはさらに未知の大きな世界が続いている。それは、何だか元旦と新年の関係に似ているように思う。元旦になった今日、新しい未知の一年が始まる。私たちの足元から水平線の先へ、未知の道が続いている。
























































































